테스트 환경
- Ubuntu 22.04
- SK-AM62A-LP
- 09_02_00_05 Processor SDK
ARM 프로세서 및 디지털 신호 프로세서용 Clock Tree Tool(CTT)은 장치 클록 트리 아키텍처에 대한 정보를 제공하는 대화형 구성 소프트웨어 도구입니다. 이 도구를 사용하면 장치 클록 트리를 시각화할 수 있습니다. 또한 특정 구성을 얻기 위한 정확한 레지스터 설정을 결정하는 데 사용할 수도 있습니다.
https://www.ti.com/tool/CLOCKTREETOOL
CLOCKTREETOOL Calculation tool | TI.com
open-in-new View all versions
www.ti.com
위 링크에 들어가 사용자가 사용중인 SOC에 맞게 선택해줍니다.
* 해당 툴은 로그인이 되어야만 사용할 수 있습니다.
본 글에서는 AM62A 보드에서 진행합니다.
선택 후 나오는 화면은 아래와 같습니다.

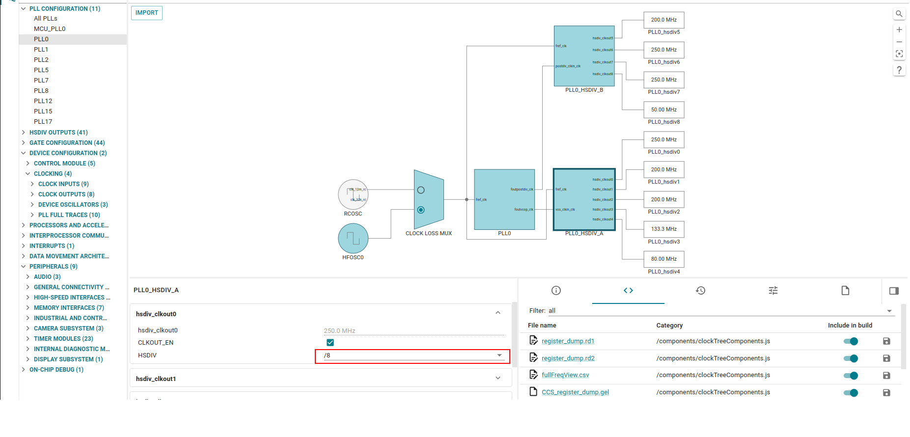
예를 들어 아래 이미지예 MAIN_PLL에 MAIN SYSCLK0을 500 → 250 으로 조절하고 싶다면 tool에 PLL0 항목을 선택합니다.

PLL0 선택 후 TOOL 화면에서 PLL0_HSDIV_A을 선택하여 MAIN_SYSCLK0에 해당하는 HSDIV0의 값을 변경합니다.

HSDIV0값을 변경 후 우측에 register_dump.rd1을 클릭하면 변경사항에 대한 로그를 확인 할 수 있다.

Clock Tree Tool 통해 나온 register 값을 참고 해 AM62A 보드를 부팅해 변경한다.

변경 된 값을 확인하면 MAIN_SYSCLK0을 사용하는 A53SS0_PLL이 500 → 250으로 변경된 것을 확인할 수 있다.
*값은 devmem2로 변경하고 PLL 값을 확인하기 위해서는 k3conf 툴을 이용하여 확인한다.
'TI' 카테고리의 다른 글
| [TI] pip 설치 방법 (0) | 2025.03.04 |
|---|---|
| [TI] QT 사용 방법 (0) | 2025.01.20 |
| dirty 태그 제거 (2) | 2025.01.11 |
| Zmodem 사용하기 (0) | 2024.11.19 |
| [TI] NFS 설정 (1) | 2024.02.09 |